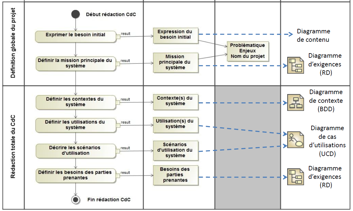
Cahier des charges Created with the Personal Edition of HelpNDoc: Protect Your Confidential PDFs with These Simple Security Measures