Skip to main content
Toggle navigation
Investigation matériaux
Contents
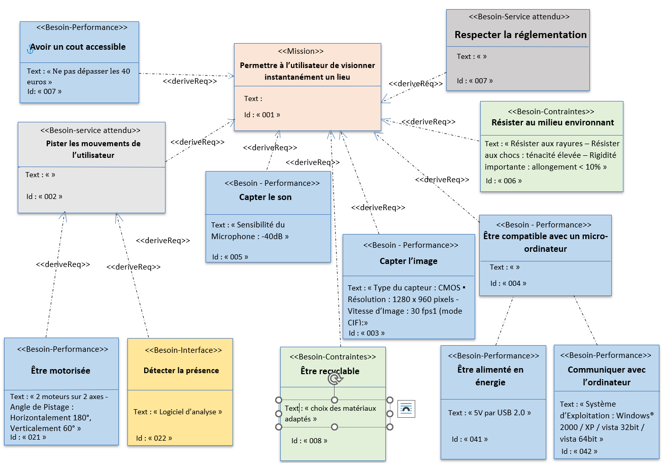
Exigences
Créé avec HelpNDoc Personal Edition:
Éditeur de documentation CHM facile
×